谷歌浏览器是很多小伙伴都在使用的一款软件,在其中我们可以轻松方法各种网页,获取需要的数据。有时候我们会需要在谷歌浏览器中使用应用商店功能,但是很多小伙伴发现自己自己的谷歌浏览器中无法打开应用商店,那小伙伴们知道遇到这种情况该如何解决吗,其实解决方法是非常简单的。我们只需要先下载一个“谷歌访问助手”并解压备用,然后在谷歌浏览器中点击进入扩展程序窗口,然后点击勾选“开发者模式”,并将谷歌访问助手添加到页面中就可以了。接下来,小编就来和小伙伴们分享具体的操作步骤了,有需要或者是有兴趣了解的小伙伴们快来和小编一起往下看看吧!
操作步骤
第一步:先在百度上搜索“谷歌访问助手”下载解压备用;

第二步:点击打开谷歌浏览器后,在界面右上方点击三个点图标,接着点击“更多工具”——“扩展程序”;

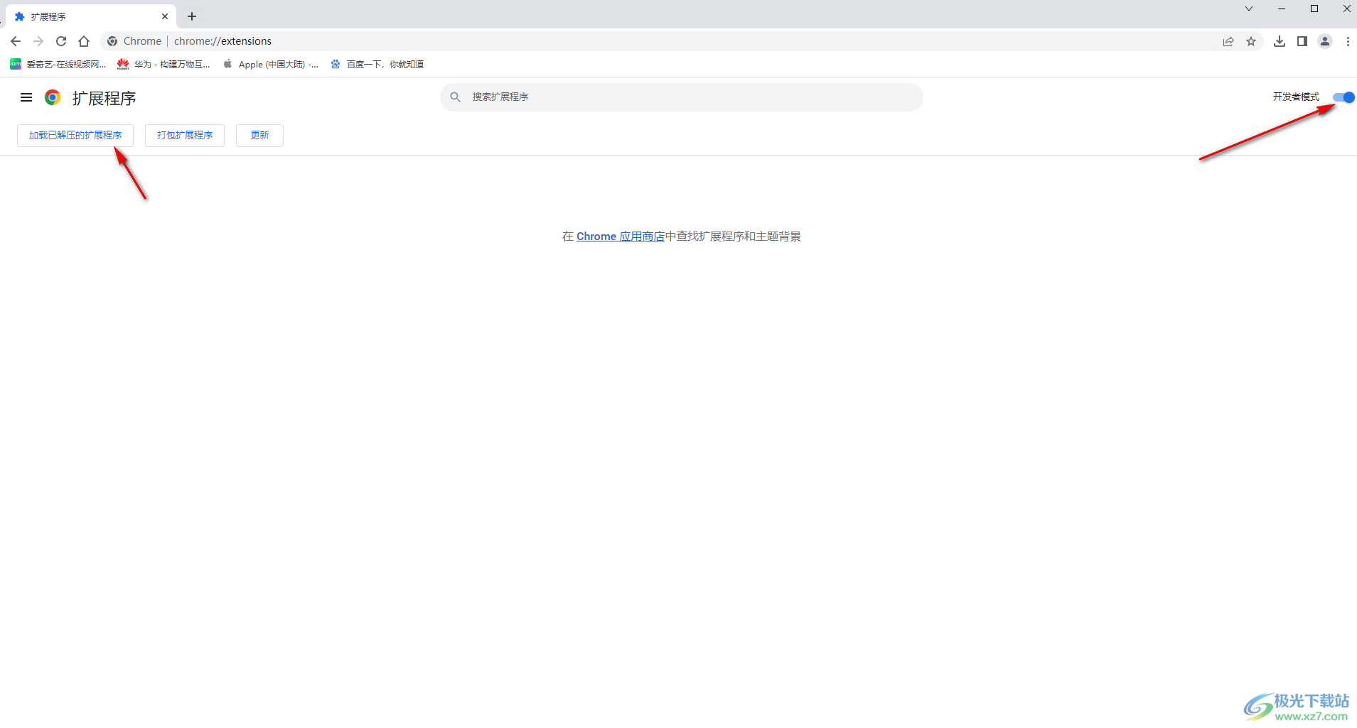
第三步:然后点击勾选“开发者模式”,在左侧点击“加载已解决的扩展程序”;

第四步:或者打开文件夹后,直接将之前下载解压的“谷歌访问助手”拖动到谷歌界面;

第五步:在弹出的“要添加谷歌访问助手吗”窗口点击“添加”,后续就可以正常使用了。

以上就是谷歌浏览器中解决应用商店不能打开的方法教程的全部内容了。如果我们将应用商店添加到首页作为快捷方式,还可以直接点击进入使用。
